Web-Access - Browser (HTML5 Client)
Hier werden alle Fragen rund um den Webzugriff (HTML5-Client) behandelt, darunter Themen wie Browserkompatibilität, Bildschirmmodus, Nutzung der Zwischenablage, Anbindung von Druckern und Scannern sowie Dateiübertragungen.
Welche Browser werden unterstützt?
Grundsätzlich werden alle gängigen Browser wie Internet Explorer, Edge, Chrome, Firefox und Safari unterstützt. Bitte beachten Sie, dass Browser sehr häufig aktualisiert werden und sich regelmäßig ändern, sodass eine pauschale Antwort schwierig ist.
Bitte beachten Sie auch, dass Erweiterungen wie Adblocker oder Popup-Blocker einige Funktionen deaktivieren können.
Wie verwende ich den Vollbildmodus im HTML5-Client?
Die meisten Browser wechseln in den Vollbildmodus, wenn Sie F11 drücken.
Es gibt auch ein Symbol für den Vollbildmodus.

Ist es möglich, auf die Zwischenablage zuzugreifen (Dateien zu kopieren)?
Beachten Sie, dass der Zugriff auf die Zwischenablage auf Browserebene eine sicherheitsrelevante Aktion mit hohen Berechtigungen ist und je nach verwendetem System oder Browser möglicherweise nicht funktioniert. Kopieren und Einfügen von Text und Bildern wird nur unterstützt.
Um Textdaten aus der Zwischenablage in eine Sitzung einzufügen, drücken Sie Strg + V. Dies funktioniert in den meisten Browsern. Auf Mac-Browsern hat die Strg-Taste keine Funktion. Sie müssen sie in Kombination mit Rechter_CMD + V verwenden (die linke_CMD-Taste wird nicht akzeptiert!).
Um Textdaten in Ihre lokale Umgebung zu kopieren, drücken Sie Strg + C oder Strg + X. Auf Mac-Computern hat Strg keine Funktion. Verwenden Sie die Tastenkombination Rechter_CMD + C oder Rechter_CMD + X (Mac Safari hat in älteren Versionen einen Fehler und wartet bei privilegierten Aktionen nicht auf Daten vom Server oder fügt Daten erst beim zweiten Drücken von Rechter_CMD + C hinzu).
Ein Beispiel: Sie kopieren ein Bild oder eine PDF-Datei von Ihrem lokalen Client mit STRG + C und versuchen, es mit STRG + V einzufügen. Das Ergebnis ist dasselbe, als würden Sie mit der rechten Maustaste kopieren und dann mit der rechten Maustaste einfügen.
Das Kopieren von Daten per Maus in Ihre lokale Browserumgebung ist sehr komplex und erfordert die Unterstützung der ClipBoard-API durch den Browser. In den gängigsten Browsern ist diese API aus Sicherheitsgründen vom Browserhersteller eingeschränkt; Cloudiax bietet in diesem Fall keine Unterstützung.
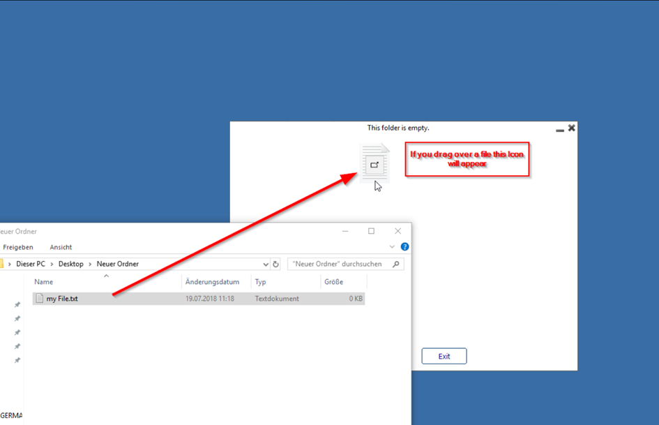
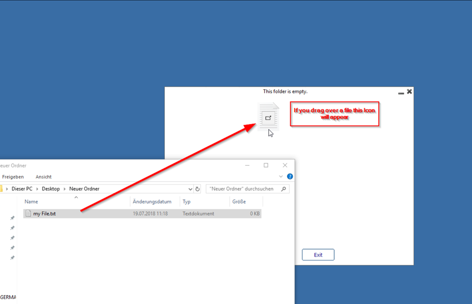
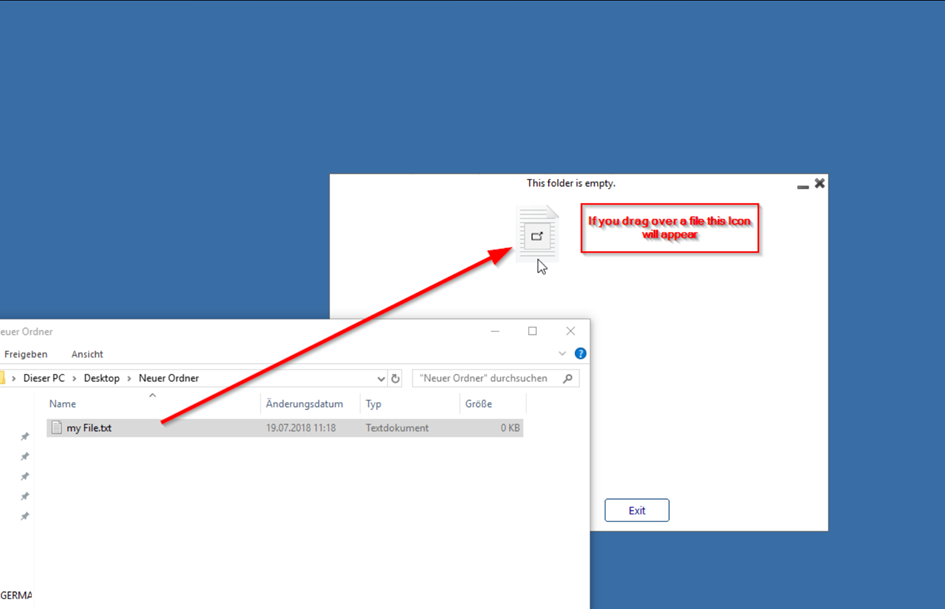
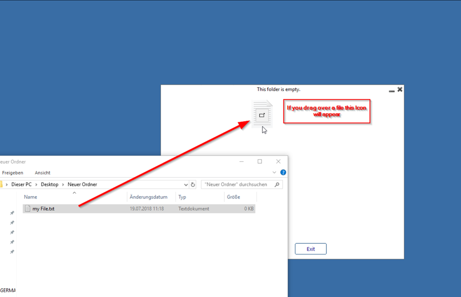
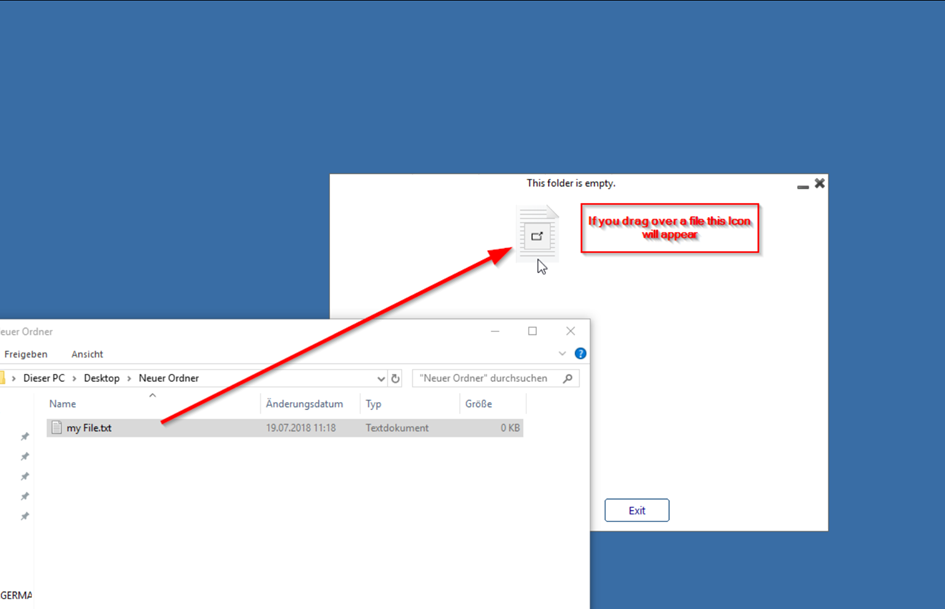
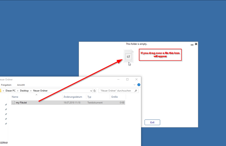
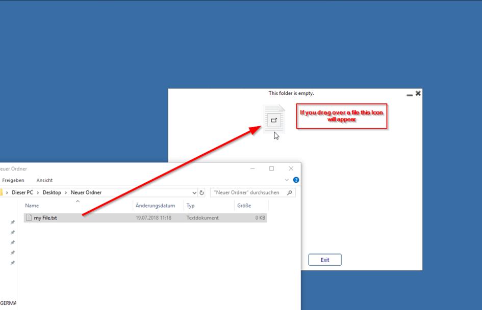
Eine einfache Möglichkeit zum Kopieren kleiner Dateien ist Drag & Drop zwischen Ihrem Client und dem HTML5-Fenster.

Ist es möglich, mobile Geräte wie iPhone/iPad oder Android zu verwenden?
Ja, diese werden unterstützt.
Ist es möglich, lokale Drucker, lokale Scanner und lokale logische Laufwerke mit HTML5 zu verwenden?
Der HTML5-Client basiert auf reinem HTML/JavaScript ohne zusätzliche Plugins und unterliegt wie jede andere HTML-Seite, die Sie in einem Browser öffnen, den Sicherheitsregeln des von Ihnen verwendeten Browsers.
Stellen Sie sich nun vor, jede HTML-Seite, die Sie im Internet besuchen, hätte vollen Zugriff auf Ihre lokalen Laufwerke, lokalen Drucker, lokalen Scanner oder jede andere lokale Hardware. Glücklicherweise ist dieses Horrorszenario nicht möglich.
Kurz gesagt: Es gibt keine offiziellen Browser-APIs, die einen uneingeschränkten Zugriff auf Ihre lokale Hardware wie lokale Drucker, lokale Scanner, lokale logische Geräte oder andere physische Hardware wie USB-Geräte über den HTML5-Client ermöglichen würden. (Lokal bedeutet das System, auf dem Sie den Browser ausführen, der die HTML5-Sitzung startet).
Wenn Sie logischen Zugriff auf Ihre Hardware erhalten möchten, benötigen Sie native Clients wie RemoteApp oder generierte Clients, die nicht auf Browser angewiesen sind, aber nahezu uneingeschränkten Zugriff auf lokale Hardware haben.
Beachten Sie, dass selbst wenn der Zugriff auf lokale Laufwerke mit Browsern nicht möglich ist, das Hochladen von Dateien dennoch möglich ist, allerdings auf indirektem Wege, z. B. durch einfaches Ablegen der Dateien im HTML5-Sessions-Tab des Browsers, um sie auf die RDP-Server-Session hochzuladen, oder durch Verwendung des Upload-Formulars. Um Dateien zurück an Ihren Browser zu senden, legen Sie die Dateien beispielsweise auf dem Netzlaufwerk //tsclient/WebFile ab oder verwenden Sie das Datei-Upload-Tool. Die Dateien werden dann wie normale Dateien angezeigt.